发布时间:2023-09-04 10:09来源:财神爷站
谷歌浏览器因为其网页加载速度快和安全性,受到了很多朋友的喜欢,一般情况下谷歌浏览器网页显示的是简体中文,不过近期部分用户反应在使用谷歌浏览器访问网页的时候遇到了中文乱码的情况,将会影响我们正常上网,不知道该如何解决此问题。其实造成乱码是因为网页中的编码出现了问题。想要快速解决谷歌浏览器中文乱码的朋友,可以通过下面的教程进行设置,接下来小编就给大家分享一下谷歌浏览器网页乱码的解决方法吧。
谷歌浏览器网页乱码解决方法
谷歌浏览器是不支持编码修改功能的,所以我们需要给谷歌浏览器安装一款名为Charset的扩展程序,安装后才可以修改编码方式。
1、打开谷歌浏览器后,点击键盘【F12】打开控制台【Console】,输入【document.charset】查看编码方式。

2、然后在【Elements】中再次查看网页源码编码方式,看是否同步,不同步的话就会导致网页乱码,需修改浏览器编码。

3、我们需要给谷歌浏览器安装一款名为【Charset】的扩展程序,下载完成后将压缩包文件进行解压,在解压出来的文件夹中找到【crx】后缀的文件,将其重命名为【zip】格式的压缩包文件后再次进行解压。

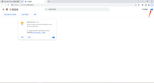
4、点击浏览器右上角【自定义及控制】-【扩展程序】-【管理扩展程序】。这时会进入谷歌浏览器的扩展程序页面,在页面右上方点击【开发者模式】开启开发者模式。

5、这时会在下方出现【加载已解压的扩展程序】,点击该按钮选择我们前面解压出来的扩展程序文件夹。

6、软件安装完成后,会在浏览器右上方显示该插件的图标,点击一下该插件的图标就可以手动修改当前网页的编码了,我们只需要在GBK、GB2312、UTF-8之间进行切换就可以了。

小编推荐
谷歌浏览器CPU占用过高怎么办
为什么谷歌浏览器会直接安装在C盘中
哪款浏览器加载网页速度快