发布时间:2024-05-09 09:30来源:财神爷站
浏览器作为我们获取互联网资源的主要窗口,其使用体验与便捷性至关重要。选择一个合适的默认浏览器,不仅能够提升上网效率,还能为我们带来更加舒适流畅的浏览体验。本篇文章将教给大家夸克浏览器如何设置成电脑默认浏览器,并告诉大家夸克浏览器的优势在哪里,一起来看看吧。
夸克浏览器如何设置成电脑默认浏览器
方法一:浏览器内设置
1.打开夸克浏览器,在页面左下角找到并点击设置按钮。

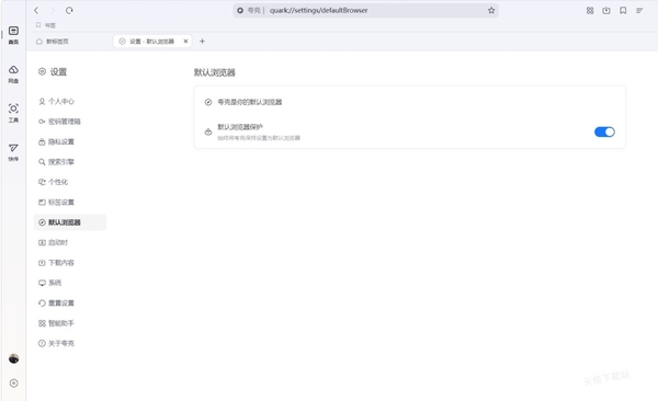
2.进入设置页面后,在左侧功能栏中找到“默认浏览器”这一选项并点击。

3.在“默认浏览器”页面中,找到“默认浏览器保护”按钮,并点击它,这样夸克浏览器就被设置为电脑的默认浏览器了。

方法二:电脑设置
1.打开电脑的设置页面,可以通过点击电脑左下角的“开始”菜单,然后选择“设置”来打开。

2.在设置页面中,找到并点击“应用”功能,然后选择其下的“默认应用”选项。

3.在默认应用页面,找到并点击进入“夸克浏览器”相关设置。

4.最后,然后点击“设置为默认值”按钮。这样,夸克浏览器就被设置为电脑的默认浏览器了。

夸克浏览器有哪些优势
1.极简设计:在信息爆炸的时代,夸克以清爽无广告的界面,为用户提供了前所未有的浏览舒适度,让人回归内容本身,享受纯粹的阅读体验。
2.高速浏览:依托先进的加载技术,夸克能够迅速响应,无论是新闻资讯还是视频播放,都能实现秒开,满足你对速度的极致追求。
3.智能体验:集成AI搜索引擎,不仅提供精准的搜索结果,还支持语音搜索、智能推荐等功能,让你的每一次查询都更加便捷高效。
无论您选择哪种方法,将夸克浏览器设置为默认浏览器都能够为您带来更加便捷高效的上网体验。夸克浏览器不仅操作简单,而且功能强大,是您上网浏览的理想选择。