发布时间:2024-06-16 10:30来源:财神爷站
很多人不知道Microsoft Edge浏览器如何关闭自动保存密码?今日为你们带来的文章是Microsoft Edge浏览器关闭自动保存密码的方法,还有不清楚小伙伴和小编一起去学习一下吧。
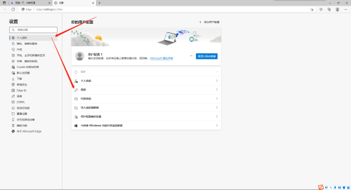
第一步:在浏览器页面右上角打开“...”,再点击“设置”。
第二步:在“个人资料”页面中打开“密码”选项。
第三步:将“让我选择保存密码”关闭即可。
上一篇:360安全卫士禁止软件连接网络的图文操作讲述
下一篇:搜狗五笔输入法如何删除词条-搜狗五笔输入法删除词条的方法
喜讯喜帖
24.71M
抖团
100.73M
川剧迷
32.19M
药视通
22.21M
愤怒的小鸟中文版
99.10M
河北人社
68.50M
铁行特价机票
32.60M
当贝影视快搜
13.79M
为什么英雄联盟游戏麦总自动断连_联盟自动闭麦怎么办
乐播投屏免费和付费功能对比_手机电脑和电视会员的区别
Microsoft Edge浏览器打开后跳转其他浏览器主页_Edge浏览器如何取消跳转
六款主流PC浏览器对比体验 哪款PC浏览器更好用?
街机游戏平台哪个比较好_2款街机对战游戏软件下载推荐
迅雷私人空间文件去哪里查看_迅雷私人空间文件保存路径一览
Steam怎样变更地区_Steam游戏当前地区不可用怎么办
图片如何去水印,怎么去水印?好用的图片去水印工具介绍
夸克浏览器怎么横屏?-夸克浏览器横屏的方法
哪款软件识别手写文字好用?介绍一款超好用的文字识别软件
不是芒果会员能看披荆斩棘4吗_是否可以免费下载
《四海重明》完整版在线观看平台_是不是会员才能看
《九部的检察官》在哪个平台能一口气看完_免费还是付费收看
《柳舟记》在什么地方能一次性看完全集_是不是会员才能下载
钉钉AI助理如何训练_AI助理技能养成方法分享
浩辰CAD看图王新增手绘计算角度功能介绍_如何在图纸上手绘测量角度
公认的高效CAD作图工具合集_免费好用不占内存的cad软件分享
哪个CAD工具的图纸对比功能好用_如何设置基准点比较CAD图纸
使用CAD软件分割图纸教学_好用的cad图纸分割工具推荐
浩辰CAD看图王电脑版切换坐标系功能讲解_如何自定义切换测量坐标
生活休闲
熊猫看书
房贷计算器
扑克棋牌
致命小队
体育竞技
城市漂移赛车
角色扮演
闪烁之光官服
音乐舞蹈
keylimba安卓
拍摄美化
艺术美图
休闲益智
黄金矿工萌西游
动作冒险
末日方舟体验版
经营策略
城堡守卫战
理财购物
教育办公
系统工具
影音播放
电子版证件照
其他
即客约到家