发布时间:2022-08-04 21:14来源:财神爷站
谷歌浏览器大家都不陌生,因为该浏览器有着非常简洁的界面,因此很多小伙伴都非常喜欢使用这款搜索引擎来进行日常工作的展开。而近日,有的谷歌浏览器的使用新手小伙伴向小编咨询了这样一个问题,就是电脑上的谷歌浏览器为什么会出现无法访问网站的问题呢?如果你也不知道出现这个问题的原因的话,那么不如一起跟着小编来看看吧。

电脑上的谷歌浏览器为什么无法访问网站
首先,电脑上的谷歌浏览器在使用时出现无法访问网站的问题时,可能是因为谷歌浏览器的设置问题,也有可能是因为浏览器本身出问题所导致的,这两种出现谷歌浏览器无法访问网站的原因我们在分析后,还需要对应原因来进行问题的解决,下面小编分别来为大家进行介绍。
谷歌浏览器出现无法访问网站问题的解决方法一
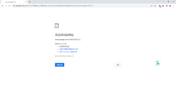
1、打开电脑上的谷歌浏览器,我们随便输入搜索词,发现浏览器会提示无法访问此网站。

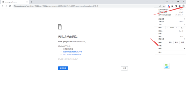
2、此时我们找到软件界面右上角的三个竖点按钮,点击它,然后在弹出的选项中选择【设置】选项。

3、然后在弹出的浏览器设置界面的左侧,点击选择【搜索引擎】选项,接着在右侧的界面中,将【地址栏中使用的搜索引擎】设置为【百度】或其他的选项,只要不是【Google】就行。

4、最后我们在浏览器的搜索框中在输入搜索的关键词,就可以搜索出来内容了。

谷歌浏览器出现无法访问网站问题的解决方法二
如果试过了方法一,发现自己电脑上的谷歌浏览器的地址栏中的搜索引擎是百度或其他的地址,但是谷歌浏览器依然无法访问网站的话,那么此时我们将电脑上的谷歌浏览器进行卸载,然后去官网下载最新版本的浏览器进行使用,一般就可以解决问题了。

以上,就是小编为大家总结的关于电脑上的谷歌浏览器无法访问网站问题的原因及对应的解决方法的介绍了。
小编推荐:
谷歌浏览器将更新的新图标何时推送
谷歌浏览器书签保存在哪里
谷歌浏览器怎么添加扩展程序
谷歌浏览器怎么设置兼容模式