发布时间:2023-03-03 14:53来源:财神爷站
作为公司的销售岗位人员,重要程度不言而喻,而销售就要学会管理自己的客户,管理好客户进行变现是销售的主要业务,那么销售们能否在钉钉中导入客户的数据进行管理呢,下面小编来告诉大家。
销售能否在钉钉中导入客户数据
答案是:能。
【钉钉】是可以导入客户的数据的,但是我们需要得到导入的权限。只有拥有【客户管理】的应用权限的主、子管理员才可以导入客户数据,需开通权限,我们需要联系组织管理员。
销售如何在钉钉中导入客户数据
一、导入数据(仅管理员可操作)
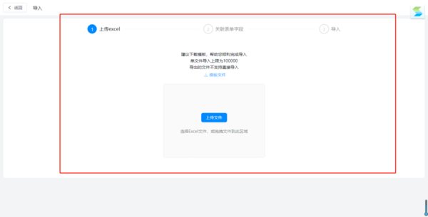
1首先找到钉钉电脑版的【客户管理】功能选项;

2我们在钉钉电脑版【客户管理】找到需要导入数据的表单,进入列表页,点击【导入】;

3先下载导入的模板文件,这里是Excel文件;

4上传文件后,检查一下表单字段是否都已指定;
5点击【开始导入】,在导入确认中可设置对重复客户执行跳过或覆盖更新操作,若导入的客户已存在,选择覆盖更新可更新已有客户信息。

二、导出数据
在电脑端客户管理找到需要导入数据的表单,进入列表页,点击【导出】可导出所有数据,也可以选择多条数据或筛选数据后导出。

钉钉2023最新版在哪下载
大家可以点击此处链接,跳转页面后直接下载即可,本站软件均为官方正版,安全稳定有保障,无插件无捆绑,大家赶紧下载体验吧!
以上是本次小编带来的全部内容了,希望可以帮助到大家。
小编推荐
钉钉电脑版如何跨组织审批
分享6个你不知道的钉钉电脑版功能
钉钉电脑版聊天界面功能介绍