发布时间:2023-03-03 14:56来源:财神爷站
超星学习通如今是当代学生、家长、老师等都在用的软件,是一款使用起来非常方便的教育学习平台,现如今,不光是学习,很多学校的审批流程也逐渐信息化,我们可以通过超星学习通就可以提交审批,如何提交审批呢,下面一起来看看吧。
超星学习通PC版如何提交审批
一、打开下载好的【超星学习通】,登陆后找到左侧栏的【工作台】,在软件上方找准自己所在的单位,下拉界面找到【校园办公】栏的【通用审批】;

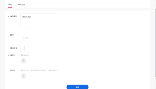
二、在弹出的页面中,即可开始编写审批事由,上传图片、添加附件等,选择好审批人、抄送人后提交即可;

三、我们也可以在此处查看自己过往的审批记录,以及当前还未审批完成的审批进度。

几种常用审批的提交方法
一、通知
我们选择上方图中位置的【通知】,在通知页面我们可以看到过往以来收到的通知记录,我们可以对其进行编辑、删除等操作,点击【写通知】,需要我们选择【收件人】、【抄送人】,在发件人处我们是可以自行选择的,发送方式也分为【默认】和【分别发送】两种。编辑完成点击【发送】即可。

二、报修
我们选择上方图中位置的【报修】,将损坏物品的名称、详情、图片编辑上传后,选择【审批人】以及【抄送人】,提交即可,同样的也可以点击【报修记录】来查看报修审批的进度。

三、请假
请假也可以在超星学习通上提交,我们选择上方图中位置的【请假】,选择【请假类型】,一般为病假或事假,根据情况选择后,确定请假时间和请假事由,在选择时间时,大家选完日期后一定要记得选择时间,否则请假按照整天处理,选择【审批人】以及【抄送人】,提交即可,同样的也可以点击【请假记录】来查看报修审批的进度。


超星学习通最新PC版下载入口
还未下载超星学习通的朋友们可以点击此处链接一键下载,本站软件均为官方正版,安全稳定,无插件无捆绑,本站还有各类软件专题,以及各种软件资讯、软件教程,大家可浏览体验。
以上是本次小编带来的全部内容了,希望可以帮助到大家。
小编推荐
超星学习通PC版如何管理班级
超星学习通PC版和网页版有何不同
分享5款电脑版线上学习类软件