发布时间:2023-05-17 11:51来源:财神爷站
搜狗浏览器是一款高速下载引擎,可以快速加载网页,但是部分网站不支持高速模式,这就需要我们切换成兼容模式重新加载,但是部分小白朋友表示不知道怎么切换,接下来小编就教大家怎么切换兼容模式吧。
搜狗浏览器怎么切换兼容模式
方法一
打开搜狗浏览器进入网页后,单击页面空白处,点击【切换到兼容模式】。

方法二
1、打开搜狗浏览器进入网页后,可以看到地址栏后方有一个闪电标志,代表当前是高速模式。

2、点击高速模式即可切换到兼容模式。
方法三
1、进入搜狗浏览器【菜单】界面,点击【选项】。

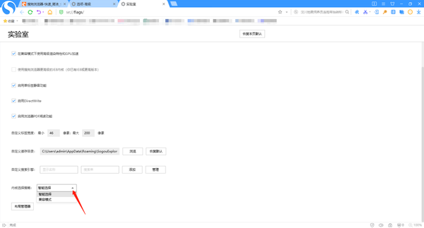
2、在【选项】界面,点击【高级】,找到【实验室】,点击【更多高级设置】。

3、点击【内核选项策略】后的下拉菜单,将【智能选择】改为【兼容模式】,这样以后打开的所有网页都是以兼容模式打开了。但是高速模式加载网页速度快,占用资源相对较低,因此小编不建议大家修改成所有网页在兼容模式下打开。

以上就是关于搜狗浏览器怎么切换兼容模式的操作方法了,希望可以帮助到大家。
小编推荐
大学抢课用什么浏览器好一些
女生办公比较喜欢用的浏览器有哪些
搜狗浏览器是双核的吗