发布时间:2023-05-31 15:22来源:财神爷站
大家在使用浏览器的时候经常会安装各种插件,可以使浏览器实现更多的功能。但是很多朋友表示无法直接访问谷歌?Chrome扩展程序商店来安装插件,今天小编就教大家怎么在谷歌浏览器中离线安装插件吧。
谷歌浏览器怎么离线安装插件
1、在浏览器下载插件压缩包,并进行解压,找到文件后缀为crx的文件,这个就是插件。

2、打开谷歌浏览器,点击【自定义及控制】,在【更多工具】的下拉菜单中选择【扩展程序】。

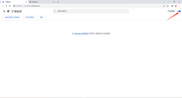
3、在【扩展程序】界面中,开启【开发者模式】。

4、找到自己已经下载好的Chrome离线安装文件xxx.crx,然后将其从文件夹中拖动到Chrome的扩展管理界面中,这时候扩展管理器会弹出对话框,点击【添加扩展程序】。

5、安装成功后,谷歌浏览器会将新安装的插件图标自动隐藏到工具栏中,你可以点击扩展管理图标展开查看,点击扩展程序即可立即使用。

谷歌浏览器提示无法从该网站添加插件怎么办?

1、将后缀为【.crx】的文件修改为【.rar】或者【.zip】格式,然后进行解压。

2、在解压得到的文件夹里,把【_metadata】修改为【metadata】。

3、在【扩展程序】界面中点击【加载已解压的扩展程序】,找到刚刚修改的文件夹,点击【选择文件夹】即可进行安装。

以上就是关于谷歌浏览器怎么添加插件的全部内容了,希望可以帮助到大家。
小编推荐
为什么都推荐谷歌浏览器
为什么谷歌浏览器提示无法更新Chrome
哪些设备支持谷歌无密码登录账号